Effortlessly manage multiple projects with project management software with Kroolo. Seamlessly switch between projects to maintain context and streamline your workflow.
Manage Projects
Manage multiple projects in ONE workspace
Create, Organize, and Track Projects. With multiple views like List, Kanban, Calendar, Timeline, Workloads, you can visualize all projects in one-view. Plus, it comes with handy automations to streamline project workflows

Create Project
Create a project board in under 5 seconds, with tasks and subtasks generated instantly from a simple text or voice prompt.

Create Sprint
Set up a Sprint board in under 5 seconds, with tasks and subtasks generated instantly from a simple text or voice prompt.

Project Dashboard
Organize projects or boards within designated workspaces and track overall project status through a streamlined dashboard. Easily filter your views with a few simple clicks.

Project Chat
No more endless scrolling through the project. Simply chat your request, and AI will provide summaries, project details, dependencies, risk outlines, or highlight tasks that need attention.

Sprints
Create or manage any sprints within the Project boards. Define backlogs and move tasks across the Sprints. Perfect for Agile teams of any size.

Import Projects
Integrate or migrate Project boards from your favourite apps, be it Trello, Jira, Linear, Asana, Monday or others. We can sync boards within seconds to get you started.

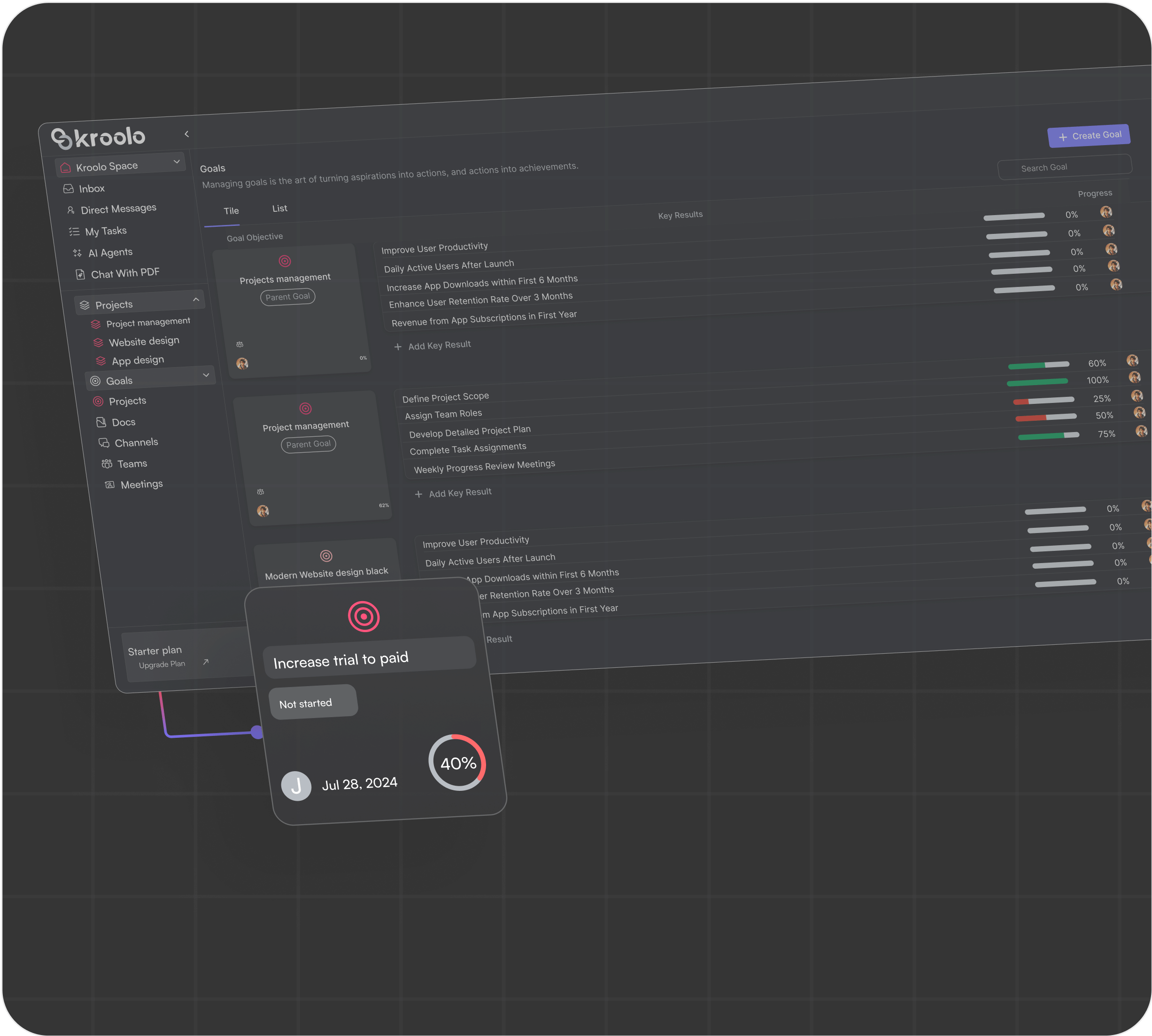
Increase accountability across the organization with goal dashboards and progress timeline that you can update in real time and filter by owner and members.
More Features. More Flexibility
Embed your favourite apps - Loom, Figma, Google Docs, Sheets, Miro Mindmaps into project boards.

Embed docs in project
Connect and load your Docs into project boards - Kroolo Docs, Confluence pages or Google Docs.

View your like - List, Board
View the way you feel like - List, Board, Timeline, Calendar. Filter your views.

Integrations
We offer a suite of built-in integrations
Whether you are using Asana, Trello, ClickUp, Wrike, Monday, Jira or other such tools – we will help to integrate your current tool into our SaaS project management software. So, manage all your productivity needs in one platform with a few easy steps !
